The Inside Story on JFC Component Design
By Amy Fowler
Most Swing developers know by now that Swing components have a separable model-and-view design. And many Swing users have run across articles saying that Swing is based on something called a "modified MVC (model-view-controller) architecture."
But accurate explanations of how Swing components are designed, and how their parts all fit together, have been hard to come by—until now.
The silence ends with the publication of this article, a major white paper on Swing component design. It provides a comprehensive technical overview of Swing's modified MVC structure and demystifies many other facets of Swing component architecture as well.
This document presents a technical overview of the Swing component architecture. In particular, it covers the following areas in detail:
The overall goal for the Swing project was to build a set of extensible GUI components to enable developers to more rapidly develop powerful Java front ends for commercial applications.
To this end, the Swing team established a set of design goals early in the project that drove the resulting architecture. These guidelines mandated that Swing would:
Swing architecture is rooted in the model-view-controller (MVC) design that dates back to SmallTalk. MVC architecture calls for a visual application to be broken up into three separate parts:

Early on, MVC was a logical choice for Swing because it provided a basis for meeting the first three of our design goals within the bounds of the latter two.
The first Swing prototype followed a traditional MVC separation in which each component had a separate model object and delegated its look-and-feel implementation to separate view and controller objects.
We quickly discovered that this split didn't work well in practical terms because the view and controller parts of a component required a tight coupling (for example, it was very difficult to write a generic controller that didn't know specifics about the view). So we collapsed these two entities into a single UI (user-interface) object, as shown in this diagram:
(The UI delegate object shown in this picture is sometimes called a delegate object, or UI delegate. The UI delegate used in Swing is described in more detail in the Pluggable look-and-feel section of this article, under the subheading The UI delegate.)
As the diagram illustrates, Swing architecture is loosely based—but not strictly based—on the traditional MVC design. In the world of Swing, this new quasi-MVC design is sometimes referred to a separable model architecture.
Swing's separable model design treats the model part of a component as a separate element, just as the MVC design does. But Swing collapses the view and controller parts of each component into a single UI (user-interface) object.
One noteworthy point is that as an application
developer, you should think of a component's view/controller
responsibilities as being handled by the generic component class
(such as. JButton, JTree, and so on).
The component class then delegates the look-and-feel-specific
aspects of those responsibilities to the UI object that is
provided by the currently installed look-and-feel.
For example, the code that implements
double-buffered painting is in Swing's JComponent
class (the "mother" of most Swing component classes), while the
code that renders a JButton's label is in the
button's UI delegate class. The preceding
diagram illustrates this subtle (and often confusing)
point:
So Swing does have a strong MVC lineage. But it's also important to reiterate that our MVC architecture serves two distinct purposes:
Although these two concepts are linked by the MVC design, they may be treated somewhat orthogonally from the developer's perspective. The remainder of this document will cover each of these mechanisms in greater detail.
It is generally considered good practice to center the architecture of an application around its data rather than around its user interface. To support this paradigm, Swing defines a separate model interface for each component that has a logical data or value abstraction. This separation provides programs with the option of plugging in their own model implementations for Swing components.
The following table shows the component-to-model mapping for Swing.
| Component | Model Interface | Model Type |
|---|---|---|
JButton |
ButtonModel |
GUI |
JToggleButton |
ButtonModel |
GUI/data |
JCheckBox |
ButtonModel |
GUI/data |
JRadioButton |
ButtonModel |
GUI/data |
JMenu |
ButtonModel |
GUI |
JMenuItem |
ButtonModel |
GUI |
JCheckBoxMenuItem |
ButtonModel |
GUI/data |
JRadioButtonMenuItem |
ButtonModel |
GUI/data |
JComboBox |
ComboBoxModel |
data |
JProgressBar |
BoundedRangeModel |
GUI/data |
JScrollBar |
BoundedRangeModel |
GUI/data |
JSlider |
BoundedRangeModel |
GUI/data |
JTabbedPane |
SingleSelectionModel |
GUI |
JList |
ListModel |
data |
JList |
ListSelectionModel |
GUI |
JTable |
TableModel |
data |
JTable |
TableColumnModel |
GUI |
JTree |
TreeModel |
data |
JTree |
TreeSelectionModel |
GUI |
JEditorPane |
Document |
data |
JTextPane |
Document |
data |
JTextArea |
Document |
data |
JTextField |
Document |
data |
JPasswordField |
Document |
data |
The models provided by Swing fall into two general categories: GUI-state models and application-data models.
GUI state models are interfaces that define the visual status of a GUI control, such as whether a button is pressed or armed, or which items are selected in a list. GUI-state models typically are relevant only in the context of a graphical user interface (GUI). While it is often useful to develop programs using GUI-state model separation—particularly if multiple GUI controls are linked to a common state (such as in a shared whiteboard program), or if manipulating one control automatically changes the value of another—the use of GUI-state models is not required by Swing. It is possible to manipulate the state of a GUI control through top-level methods on the component, without any direct interaction with the model at all. In the preceding table, GUI-state models have the value "GUI" in the column "Model Type."
An application-data model is an interface that represents some quantifiable data that has meaning primarily in the context of the application, such as the value of a cell in a table or the items displayed in a list. These data models provide a very powerful programming paradigm for Swing programs that need a clean separation between their application data/logic and their GUI. For truly data-centric Swing components, such as JTree and JTable, interaction with the data model is strongly recommended. In the preceding table, application-state models have the value "data" in the column "Model Type."
Of course with some components, the model
categorization falls somewhere in between GUI state models and
application-data models, depending on the context in which the
model is used. This is the case with the
BoundedRangeModel on JSlider or
JProgressBar. In the preceding table, these models have the value "GUI/data" in the column "Model Type."
Swing's separable model API makes no specific distinctions between GUI state models and application-data models; ho wever, we have clarified this difference here to give developers a better understanding of when and why they might wish to program with the separable models.
Referring again to the
table at the beginning of this section, notice that model
definitions are shared across compone nts in cases where the data
abstraction for each component is similar enough to support a
single interface without over-genericizing that interface. Common
models enable automatic connectability between component types.
For example, because both JSlider and
JScrollbar use the BoundedRangeModel
interface, a single BoundedRangeModel instance could
be plugged into both a JScrollbar and a
JSlider and their visual state would always remain
in sync.

Swing components that define models support a
JavaBeans bound property for the model. For example,
JSlider uses the BoundedRangeModel
interface for its model definition. Consequently, it includes the
following methods:
public BoundedRangeModel getModel() public void setModel(BoundedRangeModel model)
All Swing components have one thing in common: If
you don't set your own model, a default is created and installed
internally in the component. The naming convention for these
default model classes is to prepend the interface name with
"Default." For JSlider, a
DefaultBoundedRangeModel object is instantiated in
its constructor:
public JSlider(int orientation, int min, int max, int value) {
checkOrientation(orientation);
this.orientation = orientation;
this.model = new DefaultBoundedRangeModel(value, 0, min, max);
this.model.addChangeListener(changeListener);
updateUI();
}If a program subsequently calls
setModel(), this default model is replaced, as in
the following example:
JSlider slider = new JSlider();
BoundedRangeModel myModel = new DefaultBoundedRangeModel() {
public void setValue(int n) {
System.out.println("SetValue: "+ n);
super.setValue(n);
}
};
slider.setModel(myModel);For more complex models (such as those for
JTable and JList), an abstract model
implementation is also provided to enable developers to create
their own models without starting from scratch. These classes are
prepended with "Abstract".
For example, JList's model interface
is ListModel , which provides both
DefaultListModel and AbstractListModel
classes to help the developer in building a list model.
Models must be able to notify any interested parties (such as views) when their data or value changes. Swing models use the JavaBeans Event model for the implementation of this notification. There are two approaches for this notification used in Swing:
JScrollBar is dragged).
JTable).The following models in Swing use the lightweight
notification, which is based on the
ChangeListener/ChangeEvent API:
| Model | Listener | Event |
|---|---|---|
BoundedRangeModel |
ChangeListener |
ChangeEvent |
ButtonModel |
ChangeListener |
ChangeEvent |
SingleSelectionModel |
ChangeListener |
ChangeEvent |
The
ChangeListener interface has a single generic method:
public void stateChanged(ChangeEvent e)
The only state in a
ChangeEvent is the event "source." Because the source is
always the same across notifications, a single instance can be
used for all notifications from a particular model. Models that
use this mechanism support the following methods to add and
remove ChangeListeners:
public void addChangeListener(ChangeListener l) public void removeChangeListener(ChangeListener l)
Therefore, to be notified when the value of a
JSlider has changed, the code might look like
this:
JSlider slider = new JSlider();
BoundedRangeModel model = slider.getModel();
model.addChangeListener(
new ChangeListener() {
public void stateChanged(ChangeEvent e) {
// need to query the model
// to get updated value...
BoundedRangeModel m = (BoundedRangeModel)e.getSource();
System.out.println("model changed: " + m.getValue());
}
}
);To provide convenience for programs that don't wish to deal with separate model objects, some Swing component classes also provide the ability to register ChangeListeners directly on the component (so the component can listen for changes on the model internally and then propagates those events to any listeners registered directly on the component). The only difference between these notifications is that for the model case, the event source is the model instance, while for the component case, the source is the component.
So we could simplify the preceding example to:
JSlider slider = new JSlider();
slider.addChangeListener(
new ChangeListener() {
public void stateChanged(ChangeEvent e) {
// the source will be
// the slider this time...
JSlider s = (JSlider)e.getSource();
System.out.println("value changed: " + s.getValue());
}
}
);Models that support stateful notification provide event Listener interfaces and event objects specific to their purpose. The following table shows the breakdown for those models:
The usage of these APIs is similar to the lightweight notification, except that the listener can query the event object directly to find out what has changed. For example, the following code dynamically tracks the selected item in a JList:
String items[] = {"One", "Two", "Three");
JList list = new JList(items);
ListSelectionModel sModel = list.getSelectionModel();
sModel.addListSelectionListener(
new ListSelectionListener() {
public void valueChanged(ListSelectionEvent e) {
// get change information directly
// from the event instance...
if (!e.getValueIsAdjusting()) {
System.out.println("selection changed: " + e.getFirstIndex());
}
}
}
);A model does not have any intrinsic knowledge of the view that represents it. (This requirement is critical to enable multiple views on the same model). Instead, a model has only a list of listeners interested in knowing when its state has changed. A Swing component takes responsibility for hooking up the appropriate model listener so that it can appropriately repaint itself as the model changes (if you find that a component is not updating automatically when the model changes, it is a bug!). This is true whether a default internal model is used or whether a program installs its own model implementation.
As mentioned previously, most components provide
the model-defined API directly in the component class so that the
component can be manipulated without interacting with the model
at all. This is considered perfectly acceptable programming
practice (especially for the GUI-state models). For example,
following is JSlider's implementation of
getValue(), which internally delegates the method
call to its model:
public int getValue() {
return getModel().getValue();
}And so programs can simply do the following:
JSlider slider = new JSlider(); int value = slider.getValue(); // what's a "model," anyway?
So while it's useful to understand how Swing's model design works, it isn't necessary to use the model API for all aspects of Swing programming. You should carefully consider your application's individual needs and determine where the model API will enhance your code without introducing unnecessary complexity.
In particular, we recommend the usage of the
Application-Data category of models for Swing (models for
JTable, JTree, and the like) because they can
greatly enhance the scalability and modularity of your
application over the long run.
Swing's pluggable look-and-feel architecture allows us to provide a single component API without dictating a particular look-and-feel. The Swing toolkit provides a default set of look-and-feels; however, the API is "open"—a design that additionally allows developers to create new look-and-feel implementations by either extending an existing look-and-feel or creating one from scratch. Although the pluggable look-and-feel API is extensible, it was intentionally designed at a level below the basic component API in such a way that a developer does not need to understand its intricate details to build Swing GUIs. (But if you want to know, read on . . .)
While we don't expect (or advise) the majority of developers to create new look-and-feel implementations, we realize PL&F is a very powerful feature for a subset of applications that want to create a unique identity. As it turns out, PL&F is also ideally suited for use in building GUIs that are accessible to users with disabilities, such as visually impaired users or users who cannot operate a mouse.
In a nutshell, pluggable look-and-feel design simply means that the portion of a component's implementation that deals with the presentation (the look) and event-handling (the feel) is delegated to a separate UI object supplied by the currently installed look-and-feel, which can be changed at runtime.
The pluggable look-and-feel API includes:
Each Swing component that has
look-and-feel-specific behavior defines an abstract class in the
swing.plaf package to represent its UI delegate. The
naming convention for these classes is to take the class name for
the component, remove the "J" prefix, and append "UI." For
example, JButton defines its UI delegate with the
plaf class ButtonUI.
The UI delegate is created in the component's
constructor and is accessible as a JavaBeans bound property on
the component. For example, JScrollBar provides the
following methods to access its UI delegate:
public ScrollBarUI getUI() public void setUI(ScrollBarUI ui)
This process of creating a UI delegate and setting it as the "UI" property for a component is essentially the "installation" of a component's look-and-feel.
Each component also provides a method which creates and sets a UI delegate for the "default" look-and-feel (this method is used by the constructor when doing the installation):
public void updateUI()
A look-and-feel implementation provides concrete
subclasses for each abstract plaf UI class. For example, the
Windows look-and-feel defines WindowsButtonUI, a
WindowsScrollBarUI, and so on. When a component
installs its UI delegate, it must have a way to look up the
appropriate concrete class name for the current default
look-and-feel dynamically. This operation is performed using a
hash table in which the key is defined programmatically by the
getUIClassID() method in the component. The
convention is to use the plaf abstract class name for these keys.
For example, JScrollbar provides:
public String getUIClassID() {
return "ScrollBarUI";
}Consequently, the hash table in the Windows
look-and-feel will provide an entry that maps ScrollBarUI
to com.sun.java.swing.plaf.windows.WindowsScrollBarUI.
Swing defines an abstract
LookAndFeel class that represents all the information central
to a look-and-feel implementation, such as its name, its
description, whether it's a native look-and-feel—and in
particular, a hash table (known as the "Defaults Table") for
storing default values for various look-and-feel attributes, such
as colors and fonts.
Each look-and-feel implementation defines a
subclass of LookAndFeel (for example,
swing.plaf.motif.MotifLookAndFeel) to provide Swing
with the necessary information to manage the look-and-feel.
The
UIManager is the API through which components and programs
access look-and-feel information (they should rarely, if ever,
talk directly to a LookAndFeel instance).
UIManager is responsible for keeping track of which
LookAndFeel classes are available, which are
installed, and which is currently the default. The
UIManager also manages access to the Defaults Table
for the current look-and-feel.
The UIManager also provides methods
for getting and setting the current default
LookAndFeel:
public static LookAndFeel getLookAndFeel() public static void setLookAndFeel(LookAndFeel newLookAndFeel) public static void setLookAndFeel(String className)
As a default look-and-feel, Swing initializes the
cross-platform Java look and feel (formerly known as "Metal").
However, if a Swing program wants to set the default
Look-and-Feel explicitly, it can do that using the
UIManager.setLookAndFeel() method. For example, the
following code sample will set the default Look-and-Feel to be
CDE/Motif:
UIManager.setLookAndFeel("com.sun.java.swing.plaf.motif.MotifLookAndFeel");Sometimes an application may not want to specify a particular look-and-feel, but instead wants to configure a look-and-feel in such a way that it dynamically matches whatever platform it happens to be running on (for instance, the. Windows look-and-feel if it is running on Windows NT, or CDE/Motif if it running on Solaris). Or, perhaps, an application might want to lock down the look-and-feel to the cross-platform Java look and feel.
The UIManager provides the following
static methods to programmatically obtain the appropriate
LookAndFeel class names for each of these cases:
public static String getSystemLookAndFeelClassName() public static String getCrossPlatformLookAndFeelClassName()
So, to ensure that a program always runs in the platform's system look-and-feel, the code might look like this:
UIManager.setLookAndFeel(UIManager.getSystemLookAndFeelClassName());
When a Swing application programmatically sets
the look-and-feel (as described above), the ideal place to do so
is before any Swing components are instantiated. This is because
the UIManager.setLookAndFeel() method makes a
particular LookAndFeel the current default by
loading and initializing that LookAndFeel instance,
but it does not automatically cause any existing components to
change their look-and-feel.
Remember that components initialize their UI
delegate at construct time, therefore, if the current default
changes after they are constructed, they will not automatically
update their UIs accordingly. It is up to the program to
implement this dynamic switching by traversing the containment
hierarchy and updating the components individually. ( NOTE: Swing
provides the SwingUtilities.updateComponentTreeUI()
method to assist with this process).
The look-and-feel of a component can be updated
at any time to match the current default by invoking its
updateUI() method, which uses the following static
method on UIManager to get the appropriate UI
delegate:
public static ComponentUI getUI(JComponent c)
For example, the implementation of
updateUI() for the JScrollBar looks like the
following:
public void updateUI() {
setUI((ScrollBarUI)UIManager.getUI(this));
}And so if a program needs to change the look-and-feel of a GUI hierarchy after it was instantiated, the code might look like the following:
// GUI already instantiated, where myframe
// is top-level frame
try {
UIManager.setLookAndFeel("com.sun.java.swing.plaf.motif.MotifLookAndFeel");
myframe.setCursor(Cursor.getPredefinedCursor(Cursor.WAIT_CURSOR));
SwingUtilities.updateComponentTreeUI(myframe);
myframe.validate();
} catch (UnsupportedLookAndFeelException e) {
// ...
} finally {
myframe.setCursor(Cursor.getPredefinedCursor(Cursor.DEFAULT_CURSOR));
}The UIManager defines a static
class, named UIManager.LookAndFeelInfo, for storing
the high-level name (such as. "Metal") and particular class name
(such as " com.sun.java.swing.plaf.MetalLookAndFeel") for a
LookAndFeel. It uses these classes internally to
manage the known LookAndFeel objects. This
information can be accessed from the UIManager via
the following static methods:
public static LookAndFeelInfo[] getInstalledLookAndFeels() public static void setInstalledLookAndFeels(LookAndFeelInfo[] infos) throws SecurityException public static void installLookAndFeel(LookAndFeelInfo info) public static void installLookAndFeel(String name, String className)
These methods can be used to programmatically determine which look-and-feel implementations are available, which is useful when building user interfaces which allow the end-user to dynamically select a look-and-feel.
The UI delegate classes provided in
swing.plaf ( ButtonUI, ScrollBarUI, and
so on) define the precise API that a component can use to
interact with the UI delegate instance. ( NOTE: Interfaces were
originally used here, but they were replaced with abstract
classes because we felt the API was not mature enough to
withstand the concrete casting of an interface.) These plaf APIs
are the root of all look-and-feel implementations.
Each look-and-feel implementation provides
concrete subclasses of these abstract plaf classes. All such
classes defined by a particular look-and-feel implementation are
contained in a separate package under the swing.plaf
package (for example,. swing.plaf.motif,
swing.plaf.metal, and so on). A look-and-feel package
contains the following:
LookAndFeel subclass (for instance,
MetalLookAndFeel).
MetalButtonUI, MetalTreeUI, and the like).
MetalGraphicsUtils,
MetalIconFactory, and so on).
In implementing the various Swing look-and-feels, we soon discovered that there was a lot of commonality among them. We factored out this common code into a base look-and-feel implementation (called " basic") which extends the plaf abstract classes and from which the specific look-and-feel implementations ( motif, windows, and so on.) extend. The basic look-and-feel package supports building a desktop-level look-and-feel, such as Windows or CDE/Motif.
The basic look-and-feel package is just one example of how to build a pluggable look-and-feel; the architecture is flexible enough to accommodate other approaches as well.
The remainder of this document will show how a look-and-feel package works at the generic level, leaving the details on the basic package for a future document.
WARNING: All APIs defined below the
swing.plaf package are not frozen in the 1.0.X
version of Swing. We are currently cleaning up those APIs for the
version of Swing that will ship with JDK1.2beta4, at which time
they will become frozen. So if you are developing your own
look-and-feel implementation using the 1.0.1 API, this is likely
to affect you.
The
LookAndFeel class defines the following abstract methods,
which all subclasses must implement:
public String getName() public String getID() public String getDescription() public boolean isNativeLookAndFeel() public boolean isSupportedLookAndFeel()
The getName(), getID(),
and getDescription() methods provide generic
information about the look-and-feel.
The isNativeLookAndFeel() method
returns true if the look-and-feel is native to the
current platform. For example, MotifLookAndFeel
returns true if it is currently running on the
Solaris platform, and returns false otherwise.
The isSupportedLookAndFeel() method
returns whether or not this look-and-feel is authorized to run on
the current platform. For example,
WindowsLookAndFeel returns true only if
it is running on a Windows 95, Windows 98, or Windows NT
machine.
A LookAndFeel class also provides
methods for initialization and uninitialization:
public void initialize() public void uninitialize()
The initialize() method is invoked
by the UIManager when the LookAndFeel
is made the "default" using the
UIManager.setLookAndFeel() method.
uninitialize()is invoked by the
UIManager when the LookAndFeel is about
to be replaced as the default.
Finally, the LookAndFeel class
provides a method to return the look-and-feel's implementation of
the Defaults Table:
public UIDefaults getDefaults()
The Defaults Table is represented by the
UIDefaults class, a direct extension of
java.util.Hashtable, which adds methods for
accessing specific types of information about a look-and-feel.
This table must include all the
UIClassID-to-classname mapping information, as well
as any default values for presentation-related properties (such
as color, font, border, and icon) for each UI delegate. For
example, following is a sample of what a fragment of
getDefaults() might look like for a hypothetical
look-and-feel in a package called mine:
public UIDefaults getDefaults() {
UIDefaults table = new UIDefaults();
Object[] uiDefaults = {
"ButtonUI", "mine.MyButtonUI",
"CheckBoxUI", "mine.MyCheckBoxUI",
"MenuBarUI", "mine.MyMenuBarUI",
// ...
"Button.background", new ColorUIResource(Color.gray),
"Button.foreground", new ColorUIResource(Color.black),
"Button.font", new FontUIResource("Dialog", Font.PLAIN, 12),
"CheckBox.background", new ColorUIResource(Color.lightGray),
"CheckBox.font", new FontUIResource("Dialog", Font.BOLD, 12),
// ...
};
table.putDefaults(uiDefaults);
return table;
}When the default look-and-feel is set with
UIManager.setLookAndFeel(), the
UIManager calls getDefaults() on the
new LookAndFeel instance and stores the hash table
it returns. Subsequent calls to the UIManager's
lookup methods will be applied to this table. For example, after
making mine the default Look-and-Feel:
UIManager.get("ButtonUI") → "mine.MyButtonUI"
The UI classes access their default information
in the same way. For example, our example ButtonUI
class would initialize the JButton's "background"
property like this:
button.setBackground(UIManager.getColor("Button.background");The defaults are organized this way to allow developers to override them. More detail about Swing's Defaults mechanism will be published in a future article.
Swing allows applications to set property values (such as color and font) individually on components. So it's critical to make sure that these values don't get clobbered when a look-and-feel sets up its "default" properties for the component.
This is not an issue the first time a UI delegate is installed on a component (at construct time) because all properties will be uninitialized and legally settable by the look-and-feel. The problem occurs when the application sets individual properties after component construction and then subsequently sets a new look-and-feel (that is, dynamic look-and-feel switching). This means that the look-and-feel must be able to distinguish between property values set by the application, and those set by a look-and-feel.
This issue is handled by marking all values set
by the look-and-feel with the plaf.UIResource
interface. The plaf package provides a set of
"marked" classes for representing these values,
ColorUIResource, FontUIResource, and
BorderUIResource. The preceding code example shows
the usage of these classes to mark the default property values
for the hypothetical MyButtonUI class.
The superclass of all UI Delegate classes is
swing.plaf.ComponentUI. This class contains the
primary "machinery" for making the pluggable look-and-feel work.
Its methods deal with UI installation and uninstallation, and
with delegation of a component's geometry-handling and
painting.
Many of the UI Delegate subclasses also provide
additional methods specific to their own required interaction
with the component; however, this document focuses primarily on
the generic mechanism implemented by
ComponentUI.
First off, the ComponentUI class defines these methods methods for UI delegate installation and uninstallation:
public void installUI(JComponent c) public void uninstallUI(JComponent c)
Looking at the implementation of
JComponent.setUI() (which is always invoked from the
setUI method on JComponent subclasses), we can
clearly see how UI delegate installation/de-installation
works:
protected void setUI(ComponentUI newUI) {
if (ui != null) {
ui.uninstallUI(this);
}
ComponentUI oldUI = ui;
ui = newUI;
if (ui != null) {
ui.installUI(this);
}
invalidate();
firePropertyChange("UI", oldUI, newUI);
}
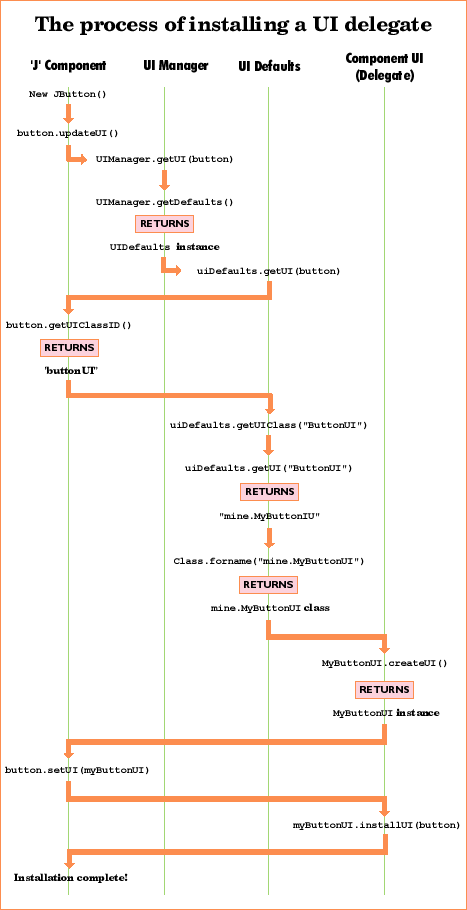
The following chart illustrates the process installing a UI delegate. It can provide you with a valuable overview of the delegate-installation process.
The UI delegate's installUI() method
is responsible for the following:
For example, the installUI() method
for an extension of ButtonUI might look like this:
protected MyMouseListener mouseListener;
protected MyChangeListener changeListener;
public void installUI(JComponent c) {
AbstractButton b = (AbstractButton)c;
// Install default colors & opacity
Color bg = c.getBackground();
if (bg == null || bg instanceof UIResource) {
c.setBackground(UIManager.getColor("Button.background"));
}
Color fg = c.getForeground();
if (fg == null || fg instanceof UIResource) {
c.setForeground(UIManager.getColor("Button.foreground"));
}
c.setOpaque(false);
// Install listeners
mouseListener = new MyMouseListener();
c.addMouseListener(mouseListener);
c.addMouseMotionListener(mouseListener);
changeListener = new MyChangeListener();
b.addChangeListener(changeListener);
}Swing defines a number of conventions for initializing component properties at install-time, including the following:
To facilitate convention No. 1, the UIManager class provides a
number of static methods to extract property values of a
particular type (for instance, the static methods
UIManager.getColor(), UIManager.getFont(), and so
on).
Convention No. 2 is implemented by always checking for either
a null value or an instance of
UIResource before setting the property.
The ComponentUI's
uninstall() method must carefully undo everything
that was done in the installUI() method so that the
component is left in a pristine state for the next UI delegate.
The uninstall()method is responsible for:
For example, an uninstall() method
to undo what we did in the above example installation might look
like this:
public void uninstallUI(JComponent c) {
AbstractButton b = (AbstractButton)c;
// Uninstall listeners
c.removeMouseListener(mouseListener);
c.removeMouseMotionListener(mouseListener);
mouseListener = null;
b.removeChangeListener(changeListener);
changeListener = null;
}In the AWT (and thus in Swing) a container's LayoutManager will layout the child components according to its defined algorithm; this is known as "validation" of a containment hierarchy. Typically LayoutManagers will query the child components' preferredSize property (and sometimes minimumSize and/or maximumSize as well, depending on the algorithm) in order to determine precisely how to position and size those children.
Obviously, these geometry properties are
something that a look-and-feel usually needs to define for a
given component, so ComponentUI provides the
following methods for this purpose:
public Dimension getPreferredSize(JComponent c) public Dimension getMinimumSize(JComponent c) public Dimension getMaximumSize(JComponent c) public boolean contains(JComponent c, int x, int y)
JComponent's parallel methods (which
are invoked by the LayoutManager during validation) then simply
delegate to the UI object's geometry methods if the geometry
property was not explicitly set by the program. Below is the
implementation of JComponent.getPreferredSize()
which shows this delegation:
public Dimension getPreferredSize() {
if (preferredSize != null) {
return preferredSize;
}
Dimension size = null;
if (ui != null) {
size = ui.getPreferredSize(this);
}
return (size != null) ? size : super.getPreferredSize();
}Even though the bounding box for all components
is a Rectangle, it's possible
to simulate a non-rectangular component by overriding the
implementation of the contains() method from
java.awt.Component. (This method is used for the
hit-testing of mouse events). But, like the other geometry
properties in Swing, the UI delegate defines its own version of
the contains() method, which is also delegated to by
JComponent.contains():
public boolean contains(JComponent c, int x, int y) {
return (ui != null) ? ui.contains(this, x, y) : super.contains(x, y);
}So a UI delegate could provide non-rectangular
"feel" by defining a particular implementation of
contains() (for example, if we wanted our
MyButtonUI class to implement a button with rounded
corners).
Finally, the UI delegate must paint the component
appropriately, hence ComponentUI has the following
methods:
public void paint(Graphics g, JComponent c) public void update(Graphics g, JComponent c)
And once again,
JComponent.paintComponent() takes care to delegate
the painting:
protected void paintComponent(Graphics g) {
if (ui != null) {
Graphics scratchGraphics = SwingGraphics.createSwingGraphics(g.create());
try {
ui.update(scratchGraphics, this);
} finally {
scratchGraphics.dispose();
}
}
}Similarly to the way in which things are done in
AWT, the UI delegate's update() method clears the
background (if opaque) and then invokes its paint()
method, which is ultimately responsible for rendering the
contents of the component.
All the methods on ComponentUI take
a JComponent object as a parameter. This convention
enables a stateless implementation of a UI delegate (because the
delegate can always query back to the specified component
instance for state information). Stateless UI delegate
implementations allow a single UI delegate instance to be used
for all instances of that component class, which can
significantly reduce the number of objects instantiated.
This approach works well for many of the simpler GUI components. But for more complex components, we found it not to be a "win" because the inefficiency created by constant state recalculations was worse than creating extra objects (especially since the number of complex GUI components created in a given program tends to be small).
The ComponentUI class defines a
static method for returning a delegate instance:
public static ComponentUI createUI(JComponent c)
It's the implementation of this method that
determines whether the delegate is stateless or stateful. That's
because the UIManager.getUI() method invoked by the
component to create the UI delegate internally invokes this
createUI method on the delegate class to get the
instance.
The Swing look-and-feel implementations use both
types of delegates. For example, Swing's
BasicButtonUI class implements a stateless
delegate:
// Shared UI object
protected static ButtonUI buttonUI;
public static ComponentUI createUI(JComponent c)
if (buttonUI == null) {
buttonUI = new BasicButtonUI();
}
return buttonUI;
}
While Swing's BasicTabbedPaneUI uses
the stateful approach:
public static ComponentUI createUI(JComponent c) {
return new BasicTabbedPaneUI();
}The pluggable look-and-feel feature of Swing is
both powerful and complex (which you understand if you've gotten
this far!). It is designed to be programmed by a small subset of
developers who have a particular need to develop a new
look-and-feel implementation. In general, application developers
only need to understand the capabilities of this mechanism in
order to decide how they wish to support look-and-feels (such as
whether to lock-down the program to a single look-and-feel or
support look-and-feel configuration by the user). Swing's
UIManager provides the API for applications to
manage the look-and-feel at this level.
If you're one of those developers who needs (or wants) to develop a custom look-and-feel, it's critical to understand these underpinnings before you write a single line of code. We're working on providing better documentation to help with this process—starting with this document, and continuing with others that will follow soon.